Sublime
An inspiration engine for ideas
Substacks
Eve • 1 card
Zines
J.J. Watson-MacKay • 1 card
Substack
Shivangi Maurya • 1 card

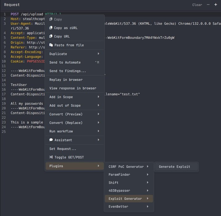
🧪 𝐏𝐞𝐧𝐭𝐞𝐬𝐭𝐞𝐫𝐬, 𝐍𝐞𝐰 𝐓𝐨𝐨𝐥 𝐀𝐥𝐞𝐫𝐭: 𝐂𝐚𝐢𝐝𝐨 𝐄𝐱𝐩𝐥𝐨𝐢𝐭 𝐆𝐞𝐧𝐞𝐫𝐚𝐭𝐨𝐫 𝐏𝐥𝐮𝐠𝐢𝐧
Transform intercepted requests into ready-to-use exploit scripts, instantly.
🔗 Try it now: https://t.co/oekj6bcHEs
#CyberSecurity https://t.co/xjBgsLOPPA
Ilnaz Khasanshin
@indiekola
Nitin Karandikar
@nitinkarandikar
Kristof
@0k1k
Christopher Pergolizzi
@pergonomics