Sublime
An inspiration engine for ideas
Search
All
People
Collections
Articles
Audio
Books
Files
Highlights
Images
Links
Notes
Text
Tweets
Videos
Social
本地分享文件是一个非常常见的需求,相信大家也有非常多的解决方案。 今天我用了 https://t.co/95cEJkNUvq 完全免费开源的 ShareDrop,发现是目前我用过最方便最快捷的方式了,推荐给大家。 打开网址 https://t.co/hLtYgv6WRI , 可以直接发现同一本地 IP 下的设备,然后直接点击就可以,使用 WebRTC...
See more
Viking
x.com
2
2
一个开源的反检测浏览器:Camoufox,用于网页数据抓取,可绕过反爬虫系统检测 github:https://t.co/xiH9RshIxn
AIGCLINK
x.com
2
2
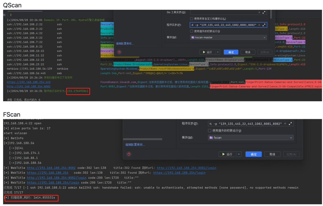
Qscan 一个比Fscan更快,且免杀的内网扫描器。 https://t.co/EekMOByUBi https://t.co/x2sxcdSgqZ
Geek
x.com
一起聊聊 MCP技术微信群沉淀 - 飞书云文档 https://t.co/LTxlAx2pCy 建了个微信群,通过群内问题和分享,已经整理了不少有用的MCP 相关资料。 文档权限对互联网公开,任何人都可以编辑。
向阳乔木
x.com
百度网盘下载不限速工具 LF DOwnload 👉 https://t.co/it8OsqhRnk https://t.co/dQfDWpzBBL
ahhhhfs
x.com
Follow 图片类视图现在点图片会弹出详情页,获取下载链接更方便。🥰 阿里网盘影视资源我目前收集有四个 TG 群,做了一个 Follow 列表,需要自取: https://t.co/KDOaGJxNFI (大家有阿里网盘影视TG群推荐,分享到评论区🫰) https://t.co/MGz2Y1SffV
Geek
x.com
在@huangyun_122 大佬的邀请下 给9个群的朋友给大家分享了我们RPA机器人的应用案例 1. 一个wx的自动加好友 机器人 2.一个知乎好物带货RPA+AI的操作 机器人 并且给了源码,感兴趣的可以加我vx:257735 发送「机器案例」获取群分享的内容 以及机器人的RPA源码。 https://t.co/h5fAFxw5MN https://t.co/9QcQHHCgrA
sitin
x.com
什么男人一眼看上去很穷? • 看起来猥琐,驼背 • 发型不整洁,看起来像是自己剪的 • 衣服像是免费领取的 • 衣服有很大的 Logo • 裤子穿了很久,有些许破洞 • 戴智能手表 • 没有任何首饰/装饰 https://t.co/fEP4U2Tpqx
杀破狼 WolfyXBT
x.com
我靠?美国总统在 Solana 发 Meme 币? 源:https://t.co/gj9qMSo2bP https://t.co/ueVZl2DlIk
杀破狼 WolfyXBT
x.com