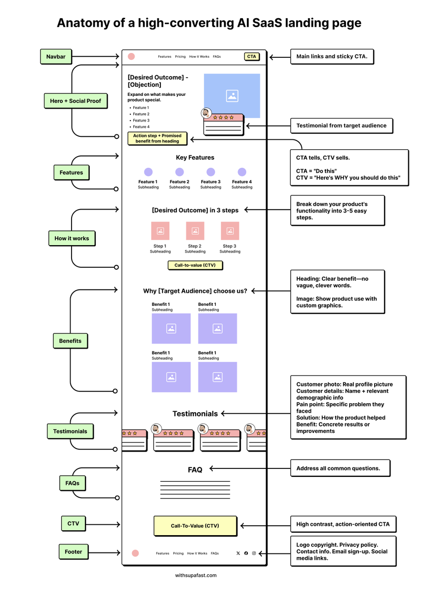
The Perfect Homepage for Early-stage SaaS companies: Free Template + Examples + Tips

We 10x'd an AI SaaS startup's conversions in 24 hours.
Result? 30% more sign-ups instantly.
Here's my exact blueprint for high-converting AI SaaS pages: https://t.co/hUdb6kLE76

